Installation Setup At the Salesforce Platform
We will begin the installation process by logging into Salesforce.com, where the app is already downloaded and configured for functionality.
To Begin, Search Sync Made Easy on Salesforce AppExchange and click Get It Now to begin installation.
- Alternatively, you may also log in to your Salesforce org, go to Home, Search AppExchange Marketplace in the Quick Find box, and click on it.
- Now, click on "Go To AppExchange" button.

Installation:
Step 1: In the AppExchange search bar, type Sync Made Easy and select the app.

Step 2: Click Get It Now to proceed.

Step 3: On the next screen, click Login to sign in to Salesforce AppExchange.

Step 4: After logging in successfully, you will be prompted to choose where to install the package. We recommend selecting Install in Production.

Step 5: You will now be redirected to a confirmation web page to confirm installation details. Accept the terms and conditions by checking the box, then Click Confirm and Install to continue.

Step 6: You will be redirected to the Salesforce login page. Enter your Salesforce credentials for the org where you want to install the package and click Login.

Step 7: Here, “Install for All Users” is chosen by default as we recommend. So, click on ‘Install’ to complete the installation process.

Step 8: Once the process begins, you will see the message Installing and granting access on your screen.

Step 9: The Installation process will take a few minutes. However, You will receive a notification once the installation is over. Then click Done to finish.

Step 10: After the package is installed, you will be able to view the package at the Installed Packages in Salesforce, where Sync Made Easy will be listed.

Configuration:
From the current page, navigate to the App Launcher, type HIC Sync Made Easy in the search bar and select HIC Sync Made Easy.

Step 1: Setup
Creating A Site URL for your Org
Now, Go to SME Settings. This brings you to Step 1 of the configuration process. In Step 1, we will register your site, create a Domain URL Remote setting, create a remote setting and generate a self-signed certificate.

We will begin by creating a new site. You may check the status of your site by clicking the Check Status button. We recommend checking the status after completing every step on the page.

Here on this webpage, there are four mandatory tasks to carry out. So, the first one is to create a new active site. Now, Click "Click here" as shown in the Figure.

This will take you to a site webpage . Here, enter a unique Domain Name for your Salesforce Site.
WARNING:
The Domain Name for your Salesforce Site will be immutable once registered and must be chosen carefully before proceeding any further.
Check the checkbox ☑️ next to I have read and accepted the Salesforce Site’s Terms and Conditions. Then, click Register My Salesforce Site Domain to finish registration.

Click on "OK"

After a while, refreshing the page should display your Salesforce Site Domain Name. Click on “New” to create a new site.

From here, you will be taken to The Site Edit Page, where you will need to create Your Site Label and Site Name.
Now, on the Site Edit Page, fill in the mandatory fields marked in Green and tick the checkbox next to ‘Active’ to activate the site. (You only need to enter the Site Label and Site Name. And do not forget to put a tick on the Active Site Checkbox.)

Click on the Active Site Home Page field lookup next to it, and pick any one of the values (eg: AnswerHome) in the list of Recently Viewed Visual force pages. This populates the rest of the mandatory fields with appropriate values.

Now, click Save and finish creating the site.

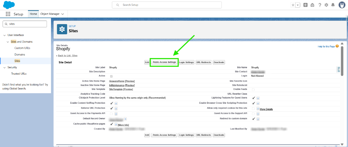
On the following page, you should be able to see the site details. Click on Public Access Settings.

This will bring you to the Profile page. Here, click on "Enabled Apex Class Access” , then click on ‘’Edit".

Then click on "Edit".

Now, you will be navigate to Enable Apex Class access page. Here, select “HIC_ShopifySync.AuthenticateAllApexClass” then click on ADD .

Now, Click on “Save”.

Site has been Activated
Now, Navigate to the Setup of the SME settings page, then click on Check Status .

After checking the status, you’ll be directed to the Initialize page. Click on the Initialize .
Note: Clicking it will automatically create your ‘Authenticate’ and ‘Domain’ URL remote site settings.

WARNING:
If you have already installed Sync Made Easy, you need to open it and edit the remote site settings so it should not be the same or you need to delete the previous remote site settings.
Now the Salesforce Authenticate page is open, scroll down and click on ‘Allow’ .

Now you will see the Initialization done Page. Once the Initialization process is completed, click on "Go to the Next Steps".

Generate Self-Signed Certificate
In this step, we will generate a self-signed certificate with the name “Shopify”.
From the Create Certificate pop-up window , click on the ‘Create Certificate’ .

On the Certificate page, click on “Save” .

Again, Go back to the Salesforce Configuration page, click on Check Status. Once you click on it, you will be taken to the next step (Shopify Store Setup).

Step 2: Shopify Store Setup
Retrieving Shopify Access Token
You will be jumped into the "Shopify Store Setup" page. Here, you have to enter the Shopify Store Name.

To get the Name of your Store, from the homepage, copy the Store name from the URL.

Now, back to the Shopify Store Setup page (step 2) and enter your Shopify Store Name and click on "Generate Access Token" button.

It will redirect to another tab, as shown in the screenshot below. Click on Install.

Click on Install again.

After installation, you will get your Shopify access token.

Please note that the Shopify access Token key can be viewed only once after revealing the token. Ensure to copy the Token key and save it in a secure place for later use.

Go back to the Shopify Store Setup page, fill the Shopify store access token, and click on "Check Credential".

After checking the Credential, your store is added.

Next, select the Price book. If you have created any custom price book in your org, then it will show here, Otherwise select “Standard”.

For Multicurrency, you can choose any currency you want. If you have enabled multicurrency in your org, then it will show all the currencies you have created here. However, if you haven’t enabled it, then it will show you the currency of your ORG (location) in Select Currency.

Now, scrolling down on the same page, the 'Object Sync Settings' section is displayed.
In this section, “Product” and “Customer” are default so you can’t change that, but if you want to disable the sync of other objects you can do that by turning off the toggle button .

Select Email ID. You can provide up to three email ID by clicking the "+" button and clicking Save & Next. This completes step 2, and you should now be on step 3.

Auto Configuration
This feature bypasses the Object Setup and Field Mapping steps and takes you directly to the Record Type page.
Turn on the Auto Configuration toggle button, then click Save & Next.

Multi-store sync functionality
For syncing more than one Shopify store from this interface.
Click on “Having More than One Store” on the right side of the card.

Click “Confirm”.

To add a new store to your Salesforce org, click “Add New Store” from the multi-store control panel.

You will be redirected to the Shopify Store Setup page, where you need to enter the new Shopify store name and access token, then click “Check Credentials”.

Click “Save & Next”.

The new store has been added.
Editing the Store
To modify the store, click on ‘Having more than one store’ and then select Confirm on the warning alert dialogue box.

On the All-in-One Shopify Store Manager modal, click the Edit icon for the store you want to edit.

You will be redirected to the Shopify Store Setup page, where you can modify the fields as needed. Then, click Save & Next to save your changes.

Deleting the Store
Likewise, to delete a store, go to the All-in-One Shopify Store Manager modal, click the Trash icon for the store you want to delete.

Step 3 - Object Setup
On this page, you can see which Salesforce object is mapped to your Shopify objects. You can also choose either a Person Account or a Business Account.

If you do not want to create an Order for Draft Orders, an Opportunity for Paid Orders, or Order's Fulfillment, you can turn off the toggle for these objects. To use the full functionality, keep the default settings enabled. Then click Save & Next.

Step 4 - Field Mapping
On the Field Mapping page, you can choose to use the default field mapping. Click Save & Next. Sync Made Easy comes with a default field mapping that you can always use. If you want to customize the mapping, you can do so by turning off the toggle button.
For custom mapping, you can either turn off the toggle for all objects or just for the object in which you want to add your custom mapping.

Now, if you want to add a few more fields, you need to open the object, scroll down to the Add New Row option, and click on it.

You can also “Sync all Contacts and Orders in a single Account” by enabling the toggle button of “Sync all Contacts and Orders in a single Account” and giving the name of the account you want to sync all your contacts/orders.

Field Mapping: Final step of field mapping
You can also set a Default Close Date and Default Stage for all opportunities. Scroll down to the Opportunity Stage & Expected Close Date Management section at the bottom of the page, enable the toggle button, enter the number of days you want, and select the stage from the "Select Stage Name". Then, click on Save & Next.

Step 5 - Record Type
Here, whatever record type you select, the Record will be created by the respective record type only.

After completing all the configuration steps, when you click on “Save & Next,” you will reach the final step of the setup.
Here, you will have the option to sync your legacy records in Salesforce. After completing this, you will see the “Usage Terms” pop-up window from where you can click the “Mapping Overview”.
Note:
You can sync legacy records and proceed with the process, or else, you can simply start using the app with the real-time syncing feature

Now, the Mapping Overview pop-up window is opened, click on “Start Syncing”.

In the Start Syncing pop-up modal, check the “I Understand, Please Proceed” checkbox and then click “Start”.

Step 6 - Finished
After you click on “Start”, the legacy data sync will get started, and you can see the progress of your sync.


Support
For further assistance or installation-related queries, click on Contact Support at the top right of each page to submit an issue, or reach out to us at support@syncmadeasy.com.

Shopify Log
You may view all the synced products, orders, variants, etc., on the Shopify Log. You may use the toggle button to see the list of logs updated. Also, can download them into a CSV file.
Was this article helpful?
That’s Great!
Thank you for your feedback
Sorry! We couldn't be helpful
Thank you for your feedback
Feedback sent
We appreciate your effort and will try to fix the article
