In this guide, we will explain how the Contact Duplicate Prevention (based on Customer Email) feature works during Shopify sync. It checks Salesforce for an existing Contact with the same email ID. If a match is found, SME updates the existing Contact instead of creating a new one. This helps prevent duplicate Contacts and keeps your Salesforce data consistent.
Stay tuned as we walk you through the step-by-step process to easily enable and use this feature. Let’s get started!
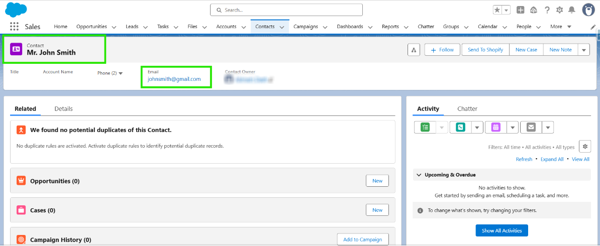
Step 1: Log in to Salesforce, select an already existing Contact in Salesforce.

Step 2: Navigate to the HIC Sync Made Easy App.

Step 3: Click on SME Pro Features.

Step 4: Enable the Contact Duplicate Prevention (Based on Customer Email) feature.

Step 5: Now, create a new Customer in Shopify with the same Email used in an already existing Contact in Salesforce.

Step 6: It creates a new Account and associates it with an existing Contact instead of creating a new Contact.

This helps prevent duplicate Contacts and keeps Salesforce data consistent.
Thanks!
Was this article helpful?
That’s Great!
Thank you for your feedback
Sorry! We couldn't be helpful
Thank you for your feedback
Feedback sent
We appreciate your effort and will try to fix the article